O Průzkumníku souborů by se dalo hodně diskutovat a faktem zůstává, že především náročnější uživatelé a profesionálové jistě očekávají od správce souborů mnohem více. Co se vlastně za uplynulých dvacet let v této oblasti událo můžete posoudit po stažení letitého souborového manažera, kterého si mnozí budete pamatovat ještě z dob Windows NT. Microsoft jej zpřístupnil v režimu open source na platformě GitHub.
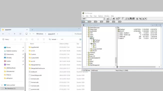
Jedná se o WinFile, kterého vývojáři upravili tak, aby běžel pod systémy Windows 10 a 11.
Chcete si zavzpomínat na dobu před dvaceti lety? Stáhněte si do svých Windows správce souborů WinFile

Kromě zdrojového kódu Microsoft poskytuje také archiv ZIP, který stačí rozbalit. Ve složce najdete dvě verze souboru WinFile, které jsou určeny pro 32 nebo 64bitový systém Windows. Přesuňte se do příslušné podsložky a spusťte soubor Winfile.exe.
Rozdíly a podobnosti se současným Průzkumníkem
Samozřejmě můžete namítnout, že WinFile existuje už téměř 25 let. Přesto je překvapivé, jak málo se koncepce správce souborů změnila. V prostředí Windows 10 a 11 má Průzkumník upravený vzhled se stylovějšími ikonami a více zapadající do celkového designu moderních Windows. Ale v podstatě každý, kdo zná současný Průzkumník souborů, může WinFile rovnou používat a nebude mu to činit sebemenší problémy.
Samozřejmě nechybí podpora práce přetažením myší a jsou k dispozici funkce vyjmutí, kopírování a vkládání prostřednictvím [Ctrl]+[X], [Ctrl]+[C] a [Ctrl]+[V]. Při vyhledávání souborů uživatelé mohou zahrnout nebo vyloučit podsložky.
Pocit retra v prostředí Windows 10 a 11
Možná se představy 25 let starého Exploreru leknete, ale ono to není vůbec tak zlé. Spíš naopak. Zamrazí při pochopení, jak málo se Microsoft stará o svůj současný Průzkumník souborů. Přesto je WinFile především nástrojem pro fanoušky retra, kteří si rádi zavzpomínají na staré časy.
Zdroj: GitHub/Winfile
Mohlo by vás zajímat
Nejdůležitější aktualizace Windows roku: skryté funkce si můžete aktivovat jednoduchým nastavením
